impossible de télécharger un fichier mi-box vers win10

Advertisement

micnick
Joined:
Posts:
6
Location:
Belgium

impossible de télécharger un fichier mi-box vers win10

Hello everyone,

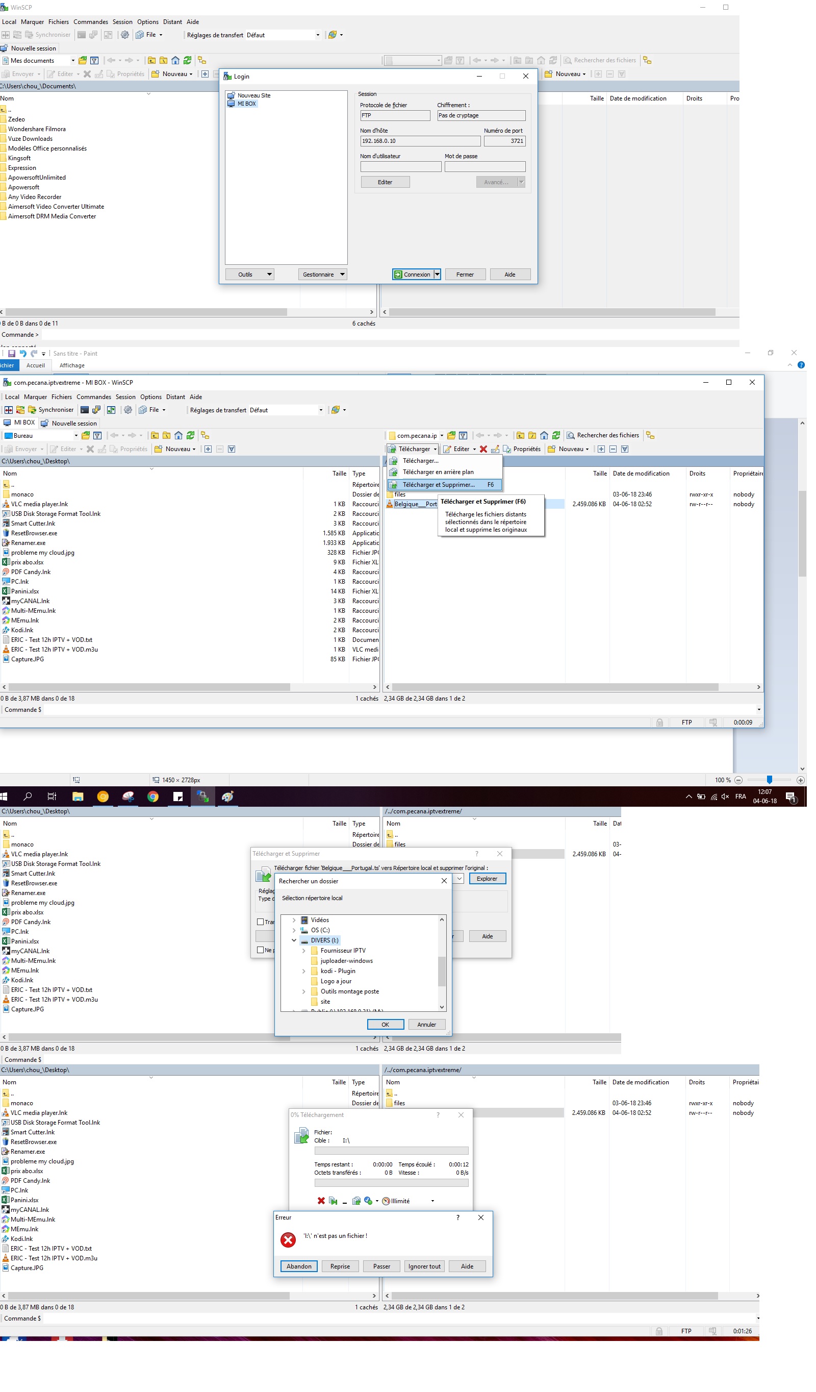
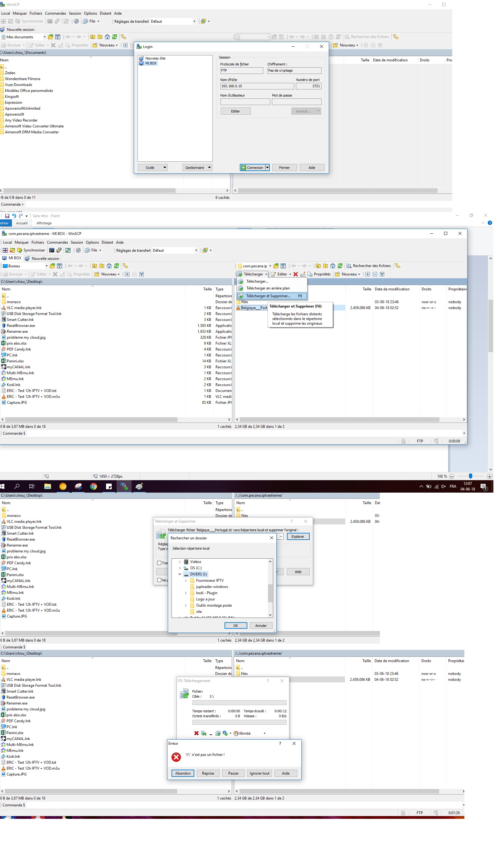
I am under windows 10 and I can not download a file from the Mi box to my pc. Why?

Look at the print screen of my procedure.

In advance thank you it's urgent.

Michael

Sans titre.jpg

Reply with quote

Advertisement

martin
Site Admin
martin avatar
Joined:
Posts:
42,764
Location:
Prague, Czechia

Re: impossible de télécharger un fichier mi-box vers win10

Can you post a screenshot of "Telecharger et Supprimer" box after you click OK on the "Rechercher un dossier" box?

Also, please attach a full session log file showing the problem (using the latest version of WinSCP).

To generate the session log file, enable logging, log in to your server and do the operation and only the operation that causes the error. Submit the log with your post as an attachment. Note that passwords and passphrases not stored in the log. You may want to remove other data you consider sensitive though, such as host names, IP addresses, account names or file names (unless they are relevant to the problem). If you do not want to post the log publicly, you can mark the attachment as private.

Reply with quote

micnick
Joined:
Posts:
6
Location:
Belgium

Hello,

I am very angry. I have already deleted WINSCP. Then I installed the WINSCP program. This is the last time. Because I have 2 problems when I do not touch anything. At night my pc does not work and I have not installed anything for 34 days.

Is ok actually.... Wait And See????!!!!

Thank a lot

Michael

Reply with quote

Advertisement

martin
Site Admin
martin avatar

micnick wrote:

I have a probleme is possible for you to resoled or not?
I'll gladly try to help you, if you provide the information I've asked for in my first response.

Reply with quote

martin
Site Admin
martin avatar

OK, sorry, I've overlooked that. But I've primarily asked for "screenshot of "Telecharger et Supprimer" box after you click OK on the "Rechercher un dossier" box".

Reply with quote

Advertisement

martin
Site Admin
martin avatar

I was asking for a screenshot of "Telecharger et Supprimer" box after you click OK on the "Rechercher un dossier" box".

Reply with quote

Advertisement

You can post new topics in this forum